每次寫完文章、做好圖片,最煩人的就是還要登入 WordPress 後台,一張張上傳圖片、一段段複製貼上文字、調整格式… 這段重複的機械式勞動,完全是在謀殺創作的熱情。
我一直在想,既然我用 n8n 打造了那麼多自動化工作流,沒道理不能讓它幫我處理發文這件大事吧?
研究了一下,發現答案就是 WordPress API。只要透過一個叫做「應用程式密碼」的鑰匙,就能打通 n8n 和 WordPress 之間的任督二脈。從此,你可以在 n8n 裡寫完文章、處理好資料,然後一鍵發送到網站,甚至設定排程,實現真正的「網站自動化」。
這篇就是我從 0 到 1 的全圖解設定筆記,跟著做,10 分鐘內你也能搞定!
需注意的是,本篇教的方法,需要你自己自架開源版的Wordpress,若是架在Wordpress官網,或是由技術團隊協助搭建的,將不一定適用此方法。
若你想自架開源版Wordpress網站,可以參考這隻影片:
為什麼要用 WordPress API?
簡單來說,API 就是一個讓不同軟體互相溝通的標準接口。啟用 WordPress API 並在 n8n 中設定好,你就能:
- 自動發布文章: 從 n8n 直接發布新文章或更新舊文章。
- 自動上傳媒體: 讓 n8n 自動將圖片、影片上傳到你的媒體庫。
- 管理網站內容: 批次修改分類、標籤,甚至管理留言。
對於想實現 n8n 自動發文 的人來說,這是必經之路,也是解放生產力的關鍵一步。
關鍵第一步:取得應用程式密碼
要讓 n8n 這個「外部來的」程式有權限操作你的網站,我們不能直接給它你的帳號密碼,太危險了。正確的做法是為它產生一組專屬的「應用程式密碼」,這組密碼的權限和你設定給它的使用者角色掛鉤,而且可以隨時撤銷,安全性高很多。
步驟一:前往使用者頁面
首先,登入你的 WordPress 後台,在左側主選單找到並點擊「使用者」。

步驟二:新增專用使用者(或使用現有使用者)
為了安全起見,我建議為 n8n 建立一個專用的使用者帳號。點擊頁面上方的「新增使用者」。

步驟三:填寫使用者資訊並設定角色
在這裡,填寫使用者名稱、Email,並產生一組密碼(這組密碼用不到,可以隨便設)。最關鍵的是「角色」,必須選擇「投稿者」或以上具備發文權限的角色(例如:作者、編輯)。使用者名稱請記好,稍後會用到。

步驟四:編輯使用者資料
回到使用者列表,找到你剛剛建立的(或你打算使用的)使用者,點擊下方的「編輯」。

步驟五:找到應用程式密碼區塊
在個人資料頁面一直往下拉,你會找到「應用程式密碼」這個區塊。在這裡為你的新密碼取一個好記的名字,例如 n8n,然後點擊「新增應用程式密碼」。

步驟六:複製應用程式密碼
成功新增後,畫面會顯示一組 只會出現這一次 的密碼。請立刻點擊「複製」按鈕把它複製下來,並保存到安全的地方。這就是 n8n 要用的鑰匙!

在 n8n 中設定 WordPress 憑證
拿到鑰匙後,我們回到 n8n,把它設定進去。
步驟七:新增 WordPress 憑證
在你的 n8n 工作流中,雙擊打開模板裡的wordpress節點。點開它,點擊「Credential」欄位,選擇「Create new credential」。
如果你沒使用我的模板,可以自行新增一個wordpress節點,這是n8n內建的。

步驟八:填寫憑證資料
這時會彈出一個視窗,需要填寫三項資料:
- Username: 你在步驟三設定的 WordPress 使用者名稱。
- Password: 你在步驟六複製的「應用程式密碼」。
- WordPress URL: 你網站的完整網址,例如 https://lifecheatslab.com/ (這是我的網站,你填了是沒有用的)。

步驟九:儲存憑證
填完後按「Save」。有時可能會跳出紅色的 “Couldn’t connect with these settings” 錯誤,先別管它,這不影響憑證儲存。只要你的資料沒填錯,通常都能正常運作。

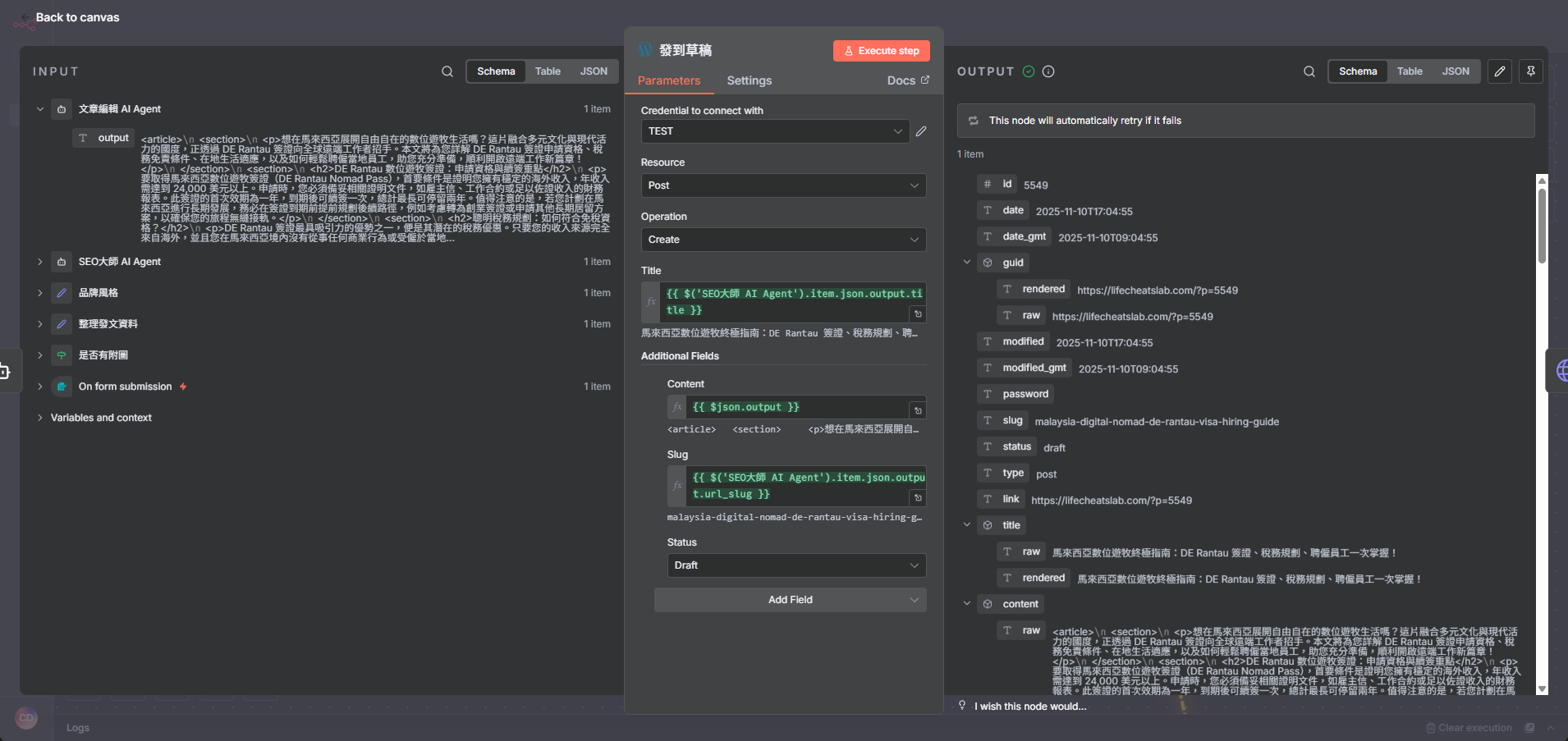
步驟十:設定節點並測試
憑證設定好後,你就可以在 WordPress 節點中開始設定操作,若你是使用我的模板,不要做任何調整。
如果你是自行搭建,你可以設定 Resource 為 Post,Operation 為 Create,然後在 Title、Content 和 Status 中填入你想發布的內容,並將狀態設為 Draft (草稿)。
執行一次節點,如果成功,你的 WordPress 後台草稿區就會出現一篇新文章了!

開始你的網站自動化之旅
恭喜!你已經成功打通了 n8n 和 WordPress 之間的橋樑。這意味著你不再需要忍受手動發文的痛苦,可以把更多時間專注在真正有價值的內容創作上。
這只是 n8n 網站自動化 的第一步。你可以開始構思更多玩法,例如:
- 定時抓取特定網站的資訊,用 AI 整理後自動發布成新聞。
- 將你在 Notion 或其他地方寫好的筆記,一鍵同步到網站上。
- 建立一個表單,讓別人投稿,審核後自動發布。
動手試試看吧,你會發現一個充滿可能性的新世界!
若你對經營自媒體或社群感興趣,可以參考我做的一鍵自動發文到多平台,該模板有完整的教學,一步步帶你成功運行,而且還提供免費模板和更進階更具實戰價值的收費版本,你能依照你的需求選擇。
免費版本下載後能加入群組,模板有問題都能在裡面反應,若是購買超級個體包,裡面會有五個實戰用工作流模板,並且有專屬群組,能在裡面問n8n新手問題,會陪你直到你能成功使用模板。
如果你還不擅長n8n,能跟著我的學習筆記,一步步一起跟著做!
若你喜歡這類文章,歡迎追蹤我的FB帳號,觀看我每天更新的開發與學習分享。
Q&A 常見問題
n8n WordPress API 設定困難嗎?
一點也不!只要你跟著這篇圖文教學,基本上 10 分鐘內就能搞定。最關鍵的步驟就是生成「應用程式密碼」,只要拿到了那組密碼,後面在 n8n 裡設定就非常簡單了。
n8n WordPress 憑證怎麼申請?
很簡單,只要在 WordPress 後台的「使用者」設定頁,建立或編輯一個有發文權限的帳號,往下找到「應用程式密碼」欄,輸入名稱、點「新增」就會產生一組密碼。這組密碼就是 n8n 用來串接的憑證,只要複製起來,填到 n8n 的 WordPress 節點憑證設定就搞定了。全部步驟都在本文教學裡面,照著做不用怕!
n8n 自動發文到 WordPress 需要付費嗎?
完全不用!WordPress 的 API 功能是內建免費的,而 n8n 如果你是自己架設(例如使用 N200),本身也是免費的。所以,整套 n8n 自動發文 的核心功能,成本是零。
如何讓 n8n 自動發佈 WordPress 文章?
你只需要把 n8n 跟 WordPress API 串起來(照本篇教學步驟),設定好後 n8n 就可以幫你自動發文!不需要手動進後台,也不用複雜程式,每次有新內容 n8n 就會幫你丟到 WordPress,超簡單,照著文章做就能搞定!



